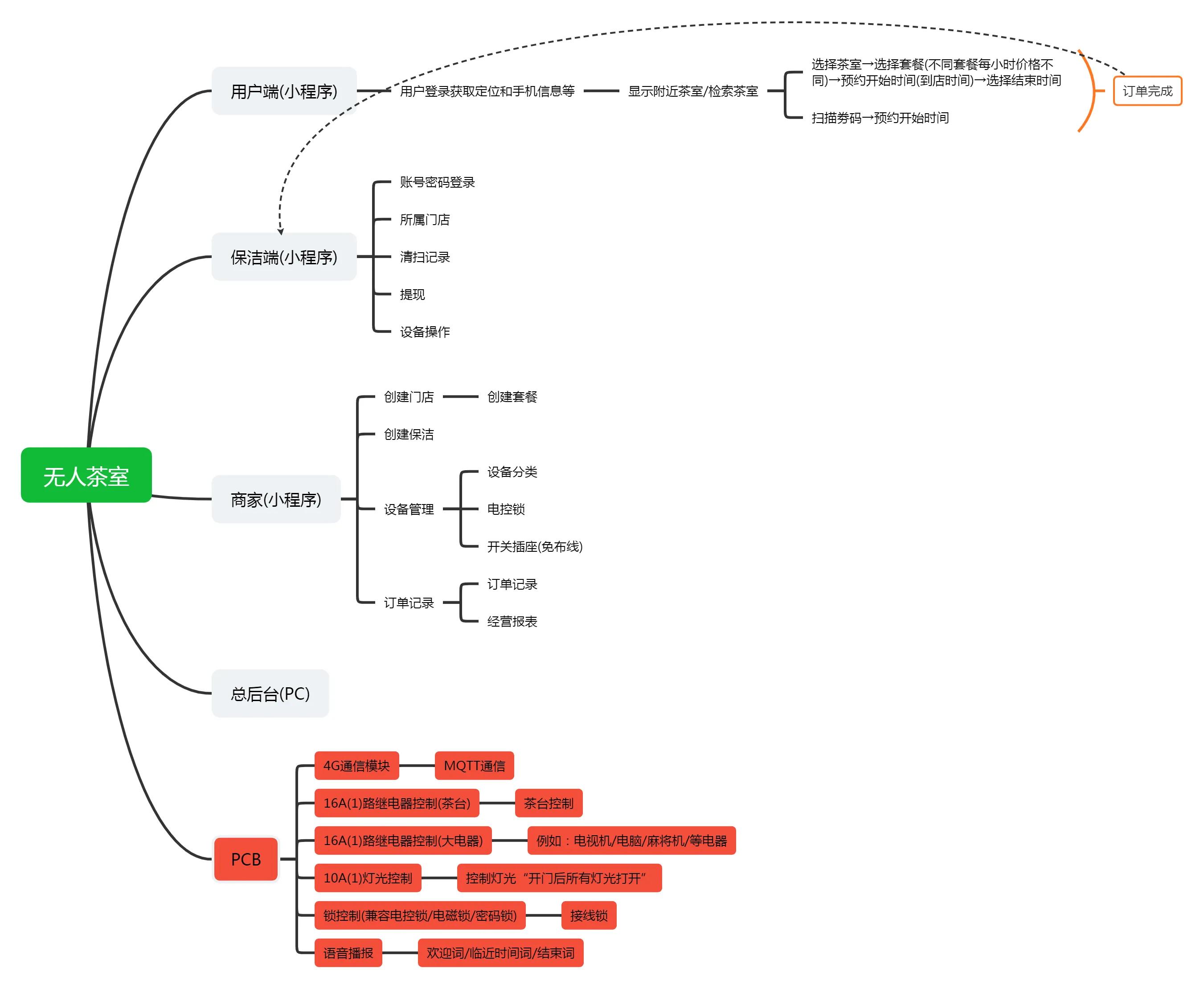
共享无人茶室开发定制软硬件物联网小程序方案


共享无人茶室开发定制软硬件物联网小程序方案

1:低成本

自助模式、无人值守、无人力成本

2:高收益

实现24小时营业,全年无休,收益翻倍

3:私密化空间

无人打扰,谈事、会议、休闲娱乐都能满足

4:标准连锁化

因为是无人模式,管理较简单,可快速实现连锁化管理。

5:在线预定

在线预约茶室房间,避免到店无房,大幅提升用户体验。

6:节能省电

智能电控,客来即开,客走即关,节能环保。

7:无人值守

全自动门票及结算系统,无需专人值守,降低运营成本。

8:灵活计费

支持储值卡、次卡和包时等多种消费模式,数十种运营策略一应俱全。

9:财务明细

运营及财务数据可视化,企业经营情况一目了然。

10:运营助力

企业营收、消费排名、用户特征、大数据分析。


共享无人茶室开发定制软硬件物联网小程序方案

发表评论
留言与评论(共有 0 条评论) “”
   
验证码:

相关文章

推荐文章