30 张Java 的思维导图,全面梳理构建 Java 的知识体系分享

小编这几天在网上收集了 30 张大佬制作的 Java 知识点总结的思维导图,整理成了这篇文章分享给大家,帮助大家梳理构建 Java 的知识体系。

附高清下载

1、

30 张Java 的思维导图,全面梳理构建 Java 的知识体系分享


2、

30 张Java 的思维导图,全面梳理构建 Java 的知识体系分享


3、

30 张Java 的思维导图,全面梳理构建 Java 的知识体系分享


4、

30 张Java 的思维导图,全面梳理构建 Java 的知识体系分享


5、

30 张Java 的思维导图,全面梳理构建 Java 的知识体系分享


6、

30 张Java 的思维导图,全面梳理构建 Java 的知识体系分享


7、

30 张Java 的思维导图,全面梳理构建 Java 的知识体系分享


8、

30 张Java 的思维导图,全面梳理构建 Java 的知识体系分享


9、

30 张Java 的思维导图,全面梳理构建 Java 的知识体系分享


10、

30 张Java 的思维导图,全面梳理构建 Java 的知识体系分享


11、

30 张Java 的思维导图,全面梳理构建 Java 的知识体系分享


12、

30 张Java 的思维导图,全面梳理构建 Java 的知识体系分享


13、

30 张Java 的思维导图,全面梳理构建 Java 的知识体系分享


14、

30 张Java 的思维导图,全面梳理构建 Java 的知识体系分享


15、

30 张Java 的思维导图,全面梳理构建 Java 的知识体系分享


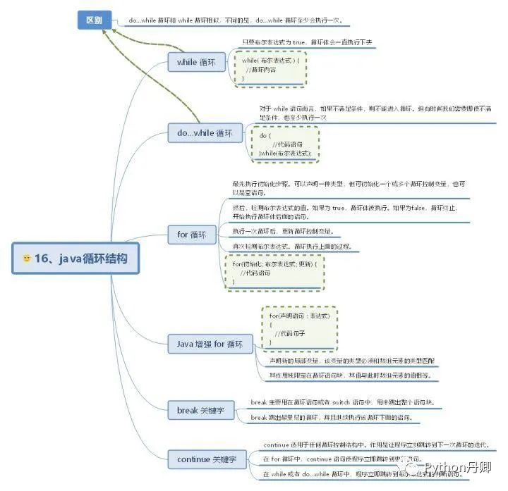
16、

30 张Java 的思维导图,全面梳理构建 Java 的知识体系分享


17、

30 张Java 的思维导图,全面梳理构建 Java 的知识体系分享


18、

30 张Java 的思维导图,全面梳理构建 Java 的知识体系分享


19、

30 张Java 的思维导图,全面梳理构建 Java 的知识体系分享


20、

30 张Java 的思维导图,全面梳理构建 Java 的知识体系分享


21、

30 张Java 的思维导图,全面梳理构建 Java 的知识体系分享


22、

30 张Java 的思维导图,全面梳理构建 Java 的知识体系分享


23、

30 张Java 的思维导图,全面梳理构建 Java 的知识体系分享


24、

30 张Java 的思维导图,全面梳理构建 Java 的知识体系分享


25、

30 张Java 的思维导图,全面梳理构建 Java 的知识体系分享


26、

30 张Java 的思维导图,全面梳理构建 Java 的知识体系分享


27、

30 张Java 的思维导图,全面梳理构建 Java 的知识体系分享


28、

30 张Java 的思维导图,全面梳理构建 Java 的知识体系分享


29、

30 张Java 的思维导图,全面梳理构建 Java 的知识体系分享


30、

30 张Java 的思维导图,全面梳理构建 Java 的知识体系分享

获取方式:

30 张Java 的思维导图,全面梳理构建 Java 的知识体系分享

发表评论
留言与评论(共有 0 条评论) “”
   
验证码:

相关文章

推荐文章