开源:一款开源的数据同步中间件DBSyncer


开源:一款开源的数据同步中间件DBSyncer

简介

DBSyncer是一款开源的数据同步中间件,提供Mysql、Oracle、SqlServer、PostgreSQL、Elasticsearch(ES)、Kafka、File、SQL等同步场景。支持上传插件自定义同步转换业务,提供监控全量和增量数据统计图、应用性能预警等。

特点

组合驱动,自定义库同步到库组合,关系型数据库与非关系型之间组合,任意搭配表同步映射关系

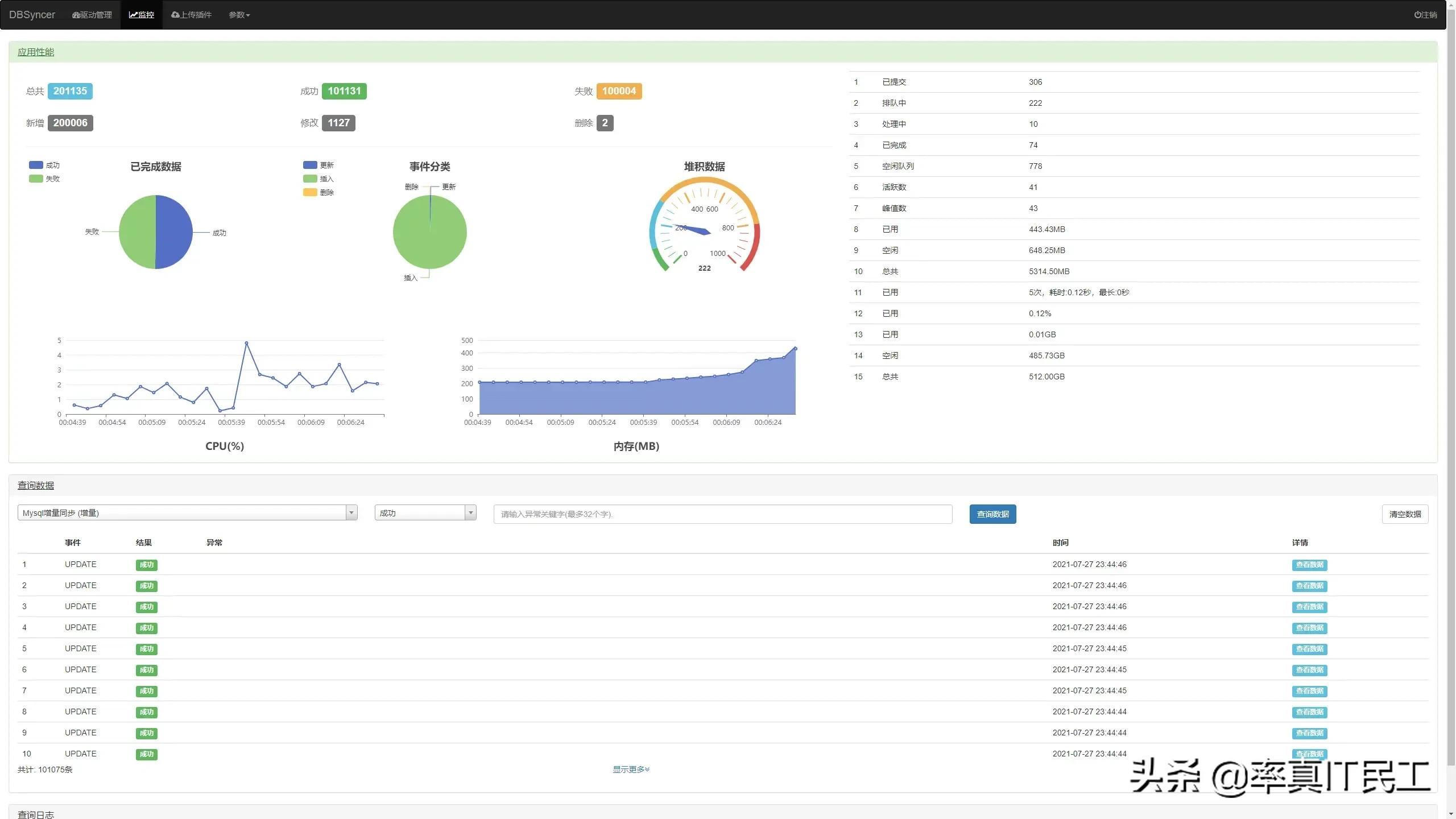
实时监控,驱动全量或增量实时同步运行状态、结果、同步日志和系统日志

开发插件,自定义转化同步逻辑

应用场景

连接器数据源目标源支持版本(包含以下)

Mysql ✔✔ 5.7.19以上

Oracle ✔✔Oracle 10gR2 -11g

SqlServer ✔✔2008以上

PostgreSQL✔✔9.5.25以上

ES ✔✔6.0以上

Kafka开发中 ✔2.10-0.9.0.0以上

File ✔✔*.txt, *.unl

SQL ✔支持以上关系型数据库

后期计划Redis

安装配置

步骤

  1. 安装JDK 1.8(省略详细)
  2. 下载安装包DBSyncer-1.0.0-Beta.zip(也可手动编译)
  3. 解压安装包,Window执行bin/startup.bat,Linux执行bin/startup.sh
  4. 打开浏览器访问:http://127.0.0.1:18686
  5. 账号和密码:admin/admin
  6. 增量同步配置(源库)

Mysql

Dump Binlog二进制日志。Master同步Slave, 创建IO线程读取数据,写入relaylog,基于消息订阅捕获增量数据。

修改my.ini文件,重启服务

#服务唯一ID

server_id=1

log-bin=mysql_bin

binlog-format=ROW

max_binlog_cache_size = 256M

max_binlog_size = 512M

expire_logs_days = 7

#监听同步的库, 多个库使用英文逗号“,”拼接

replicate-do-db=test

Oracle

CDN注册订阅。监听增删改事件,得到rowid,根据rowid执行SQL查询,得到变化数据。

1、授予账号监听权限, 同时要求目标源表必须定义一个长度为18的varchar字段,通过接收rowid值实现增删改操作。

grant change notification to 你的账号

2、账号必须是监听表的OWNER

SELECT OBJECT_ID, OBJECT_NAME, OWNER FROM ALL_OBJECTS WHERE OBJECT_TYPE = 'TABLE' AND OWNER='你的账号';

DCN账号

SqlServer

SQL Server 2008提供了内建的方法变更数据捕获(Change Data Capture 即CDC)以实现异步跟踪用户表的数据修改。

要求2008版本以上, 启动代理服务(Agent服务), 连接账号具有 sysadmin 固定服务器角色或 db_owner 固定数据库角色的成员身份。对于所有其他用户,具有源表SELECT 权限;如果已定义捕获实例的访问控制角色,则还要求具有该数据库角色的成员身份。

PostgreSQL

通过复制流技术监听增量事件,基于内置插件pgoutput、test_decoding实现解析wal日志

修改postgresql.conf文件,重启服务

wal_level=logical

File

监听文件修改时间得到变化文件,通过文件偏移量读取最新数据

监听文件实现方案

ES

定时获取增量数据。

账号具有访问权限。

日志

建议Mysql、SqlServer、PostgreSQL都使用日志


开源:一款开源的数据同步中间件DBSyncer

定时


开源:一款开源的数据同步中间件DBSyncer


开源:一款开源的数据同步中间件DBSyncer

✨预览


开源:一款开源的数据同步中间件DBSyncer

驱动管理


开源:一款开源的数据同步中间件DBSyncer

驱动详情


开源:一款开源的数据同步中间件DBSyncer

驱动表字段关系配置


开源:一款开源的数据同步中间件DBSyncer

监控


开源:一款开源的数据同步中间件DBSyncer

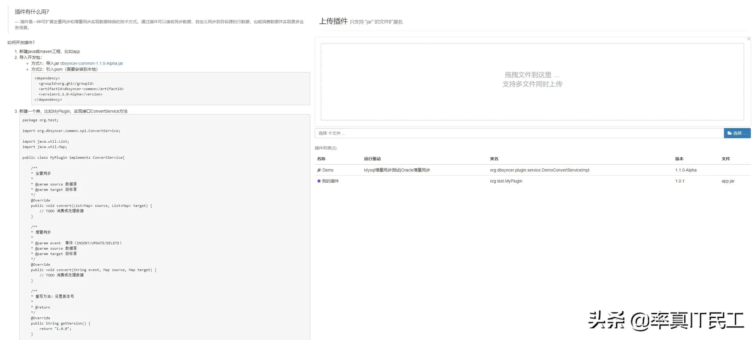
上传插件

设计


开源:一款开源的数据同步中间件DBSyncer

架构图

开源地址

https://gitee.com/ghi/dbsyncer

发表评论
留言与评论(共有 0 条评论) “”
   
验证码:

相关文章

推荐文章